В этой статье мы поговорим о создании пользовательских скоринговых оценок в приложении “Студия прогнозирования”. Это пошаговая инструкция по созданию оценок с использованием HANA Studio, SAP Marketing GUI, SAP Marketing Web, включая технические аспекты.
Задача: оценить вероятность ухода (оттока) клиентов на основе перечня критериев (наличие чеков последние 11 месяцев, наличие рекламаций за последние 11 месяцев, наличие актуального сервисного заказа, наличие предварительной записи на СТО) с помощью скоринговой оценки.
Примечание: в данной статье все пути в HANA Studio будут указаны на английском.
Процедура в дальнейшем будет использоваться как метод реализации с помощью которого происходит расчет оценки, в нашем примере это HRF (Hana Rule Framework) процедура. Путь:
system-local.sap.hana-app.cuan.cpred.reuse.internal/PR_PRED_HRF_EXEC.
1. В HANA Studio перейдите File – Export и выберите Developer Mode (рисунок 1):
Рисунок 1 – Экспорт процедуры
Выберите систему, из которой экспортируем процедуру.
Укажите путь к процедуре (1), нажмите Add (2) и укажите Target folder (3).

Рисунок 2. Выбор объекта
Откройте процедуру в приложении Блокнот/Notepad++, измените id и defaultDescription процедуры на ZPR_PRED_HRF_EXEC.
2. Импортируйте процедуру обратно в систему.
Перейдите File – Import – Developer Mode.
Выберите систему для импорта.

Рисунок 3. Импорт процедуры
Укажите путь к сохраненной процедуре (1), из левой области (2) добавьте ее в правую рабочую область (3). Нажмите Finish.
После импорта процедуру необходимо активировать в репозитории (рисунок 3):

Рисунок 4. Активация процедуры
Табличная функция занимает ключевое место в расчете оценки и в ней вызывается раннее созданная процедура ZPR_PRED_HRF_EXEC.
В данном примере, используем табличную функцию для HRF-оценки. Путь к стандартной табличной функции: sap.hana-app.cuan.cpred.ic_scoring.scn.internal/TF_CA_SCORE_EMAIL_AFFINITY.
1. Экспортируйте процедуру вышеуказанным методом.
2. В части Execute model, где идет вызов процедуры укажите путь к раннее созданной ZPR_PRED_HRF_EXEC процедуре. Пример пути:
call "_SYS_BIC"."z_hrf_vocabulary.custom_vocabulary.vocabulary.internal/ZPR_PRED_HRF_EXEC"
3. Импортируйте процедуру ZTF_CA_SCORE в систему.
1. Создайте ракурс с категорией данных Dimension.

Рисунок 5. Создание ракурса
2. В Projection добавьте раннее созданную табличную функцию ZCA_SCORE.

Рисунок 6. Добавление функции в проекцию
3. Включите отображение всех указанных полей.

Рисунок 7. Отображение полей
4. Нажмите Semantics. На вкладке View Properties измените категорию данных на CUBE.

Рисунок 8. Изменение категории данных
5. Вышеуказанное действие позволит изменить тип поля SCORE_VALUE на Measure.

Рисунок 9. Изменение типа поля
6. Активируйте ракурс.

Рисунок 10. Поля после активации ракурса
В шагах 1-3 подготовили ракурс, табличную функцию и процедуру для создания сценария прогнозирования. Далее, необходимо создать вычисляемые поля, которые будут использоваться при создании оценки в приложении “Студия прогнозирования”.
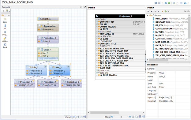
1. Создайте новый ракурс в основе которого лежит 3 Projection с таблицами CUAND_JS_CONTACT, CUAND_CE_IA_RT, CUANI_PM_DYMMY. В таблице CUAND_CE_IA_RT активируйте на отображение поля, которые выше в ракурсе будут использоваться в формулах для расчетов.

Рисунок 11. Ракурс с вычисляемыми полями
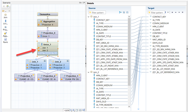
2. В Union_1 настройте маппинг полей.

Рисунок 12. Маппинг
3. В Projection_4 создайте вычисляемые поля, используя формулы:
if("IA_TYPE"='ЧЕК' AND "ДАТАЧЕКА" <=
format( now(), 'yyyymmdd') and "ДАТАЧЕКА" >=
format((ADDMONTHS (now(), -11)),'yyyymmdd'), 1, 0)
if("IA_TYPE"='РЕКЛАМАЦИЯ'AND"ДАТА РЕКЛАМАЦИИ" <=
format( now(), 'yyyymmdd') and "ДАТАРЕКЛАМАЦИИ" >=
format((ADDMONTHS (now(), -11)),'yyyymmdd'), 1, 0)
if("IA_TYPE"='ПРЕДВАРИТЕЛЬНАЯ ЗАПИСЬ'AND"ДАТА ПРЕДВАРИТЕЛЬНОЙ ЗАПИСИ" >=
format( now(), 'yyyymmdd') and"ДАТА ПРЕДВАРИТЕЛЬНОЙ ЗАПИСИ" <=
format((ADDDAYS (now(), 30)),'yyyymmdd'), 1, 0)

Рисунок 13. Создание вычисляемых полей
4. На верхнем уровне Semantics должны отображаться созданные вычисляемые поля, а также обязательны CONTACT_KEY, DB_KEY.

Рисунок 14. Semantics
5. Далее, вышесозданный ракурс необходимо включить в ракурс, используемый в информационной моделе (словаре). Создайте копию стандартного ракурса CA_LEAD_IA_INTERESTS_FND и назовите ZCA_LEAD_IA_INTERESTS_FND.
Путь:
sap.hana-app.cuan.cpred.datafoundation.internal. CA_LEAD_IA_INTERESTS_FND
В проекции указываем ракурс ZCA_MAX_SCORE и выводим поля (которые в дальнейшем будем видеть в приложении Студия прогнозирования) на уровень Semantics (рисунок 15).

Рисунок 15. Итоговый ракурс
Шаг 5. Копирование и расширение стандартной информационной модели (словаря)
После того как ракурс создан переходим к расширению информационной модели. Скопируйте стандартный словарь по пути sap.hana-app.cuan.cpred.ic_scoring.SAP_IC_SCORING.
1. Откройте словарь ZSAP_IC_SCORING через Text Editor (right click – Open with – Text Editor).
2. Найдите путь к стандартному ракурсу CA_LEAD_IA_INTERESTS_FND и замените на путь к ZCA_LEAD_IA_INTERESTS_FND:
"mappingInfo": {
"schema": "_SYS_BIC",
"name": "ПУТЬ К ZCA_LEAD_IA_INTERESTS_FND ( placeholder.\"$$IP_JOIN_SET_ID$$\" => :JOIN_SET_ID , placeholder.\"$$i_scenario_parameters$$\" => :SCENARIO_PARAMETERS )",
"type": "CalculationView"
3. Над блоком mappingInfo располагаются перечень полей, относящихся к данному ракурсу. Добавьте новые вычисляемые поля по шаблону:
{
"name": "HasSTOapplication",
"description": "ApplicationSTO",
"valueList": "has_account_vl",
"dataMapping": {
"column": "HAS_UPCOMING_APPL_STO"
}
},
{
"name": "HasActualServiceOrder",
"description": "ActualServiceOrder",
"valueList": "has_account_vl",
"dataMapping": {
"column": "HAS_ACTUAL_SERVICE_ORDER"
}
},
{
"name": "HasComplaintLastMonth",
"description": "HasComplaintLastMonth",
"valueList": "has_account_vl",
"dataMapping": {
"column": "HAS_COMPLAINT_FOR_LAST_MONTHS"
}
},
{
"name": "NumberOfBillListLastMonth",
"description": "NumberOfBillListLastMonth",
"valueList": "has_account_vl",
"dataMapping": {
"column": "HAS_BL_LST_LAST_MONTHS"
}
},
Где name – наименование созданного поля (будет отображаться в приложении); description – описание; valueList – выпадающий список значений; dataMapping – техническое наименование поля в ракурсе.
В данном примере используется стандартный valueList со значениями Истина/Ложь.
Созданный ракурс, процедуру и информационную модель необходимо добавить в сценарий прогнозирования, на основе которого создается оценка в приложении.
Создание сценария прогнозирования осуществляется в SPRO (рисунок 16).

Рисунок 16. Создание сценария прогнозирования
1. Перейдите в настройку “Определить источник данных для прогнозирования” и создайте новый источник данных, указав путь к словарю ZSAP_IC_SCORING.

Рисунок 17. Источник данных ZSAP_SCORING
2. Перейдите в настройку “Определить метод реализации” и создайте новый метод. Укажите путь к процедуре ZPR_PRED_HRF_EXEC, источник данных ZSAP_SCORING и категорию метода SAP_HRF.

Рисунок 18. Метод реализации Z_CLIENTS
3. Перейдите в настройку “Определить сценарии прогнозирования”. Создайте новый сценарий прогнозирования Z_CLIENT_SCORE.
Укажите ссылку на ракурс ZCA_SCORE_107_KO.
Рисунок 19. Сценарий прогнозирования Z_CLIENT_SCORE
Рисунок 20. Присвоение метода Z_CLIENT_SCORE
Рисунок 21. Область применения Z_CLIENT_SCORE
Рисунок 22. Присвоение клиентских приложений
Сценарий создан.
4. Перейдите в настройку “Настройка просмотров сценариев прогнозирования в интерфейсе пользователя”.
Для сценария прогнозирования необходимо создать элементы классов.

Рисунок 23. Элементы классов для сценария
Каждому элементу класса задается пороговое значение и описание. Эти пороговые значения надо использовать и при создании оценки в приложении “Студия прогнозирования”.

Рисунок 24. Элемент класса
1. Перейдите в приложение “Студия прогнозирования” для создания новой оценки. Укажите Имя и Область маркетинга.

Рисунок 25. Создание оценки
2. Укажите раннее созданный сценарий прогнозирования “Вероятность оттока клиента” (1). Нажмите “Подготовка” (2) и “Добавить адаптированную модель” (3), после чего введите имя модели и сохраните.

Рисунок 26. Выбор сценария прогнозирования и создание адаптированной модели
3. Выберите способ создания правил “Таблица решений”.

Рисунок 27. Создание таблицы решений
4. Переходим к выбору атрибутов, которые будут участвовать в правилах. Добавьте перечень полей, в столбце “Псевдоним” укажите имена полей и нажмите “Сохранить”.

Рисунок 28. Выбор атрибутов для правил
5. Построчно задавайте условия в соответствующих столбцах, указывая оценку в ScoreChangedBy (оценка, которая будет выставляться при выполнении указанного условия).
Раннее, в настройке “Настройка просмотров сценариев прогнозирования в интерфейсе пользователя” мы задавали оценки и их описание, которое будет отображаться в профиле контакта и сегментации.

Рисунок 29. Созданные условия
6. После указания всех правил нажмите “Сохранить и активировать”.
7. На главном модели прогнозирования выберите созданную адаптированную модель и нажмите “Опубликовать”.

Рисунок 30. Публикация модели
Добавьте созданный ракурс как источник данных в сегментации и выведите атрибут SCORE_VALUE (входящий в ракурс ZCA_SCORE_107_KO) в необходимых профилях сегментации и группах атрибутов.
Автор: Игорь Казберович, консультант SAP CX, АтлантКонсалт



